Google谷歌在中国由于不可抗力的原因,与2010年月23日凌晨3时零3分宣布停止对中国大陆国内用户的访问,所以中国国内是无法直接访问谷歌的,访问的时候你将会看到浏览器提示404或者连接已重置提示,梯子搭建将介绍在中国国内解锁访问Google谷歌的方法,并附上Google谷歌全球网址大全。
谷歌在中国依旧被封锁?
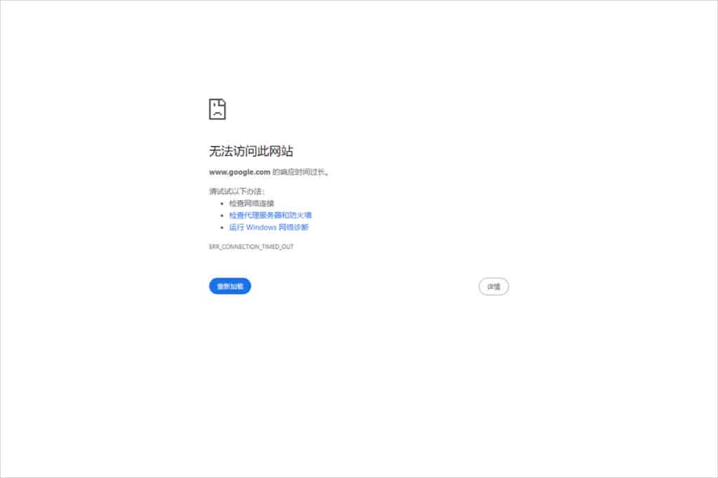
是的,目前在中国国内依然无法正常打开谷歌Google,一般如果不通过特定方式打开谷歌会像下图一样提示,如果是使用Chrome谷歌浏览器的话,会提示 ERR_CONNECTION_TIMED_OUT 错误代码。
Google 有一点跟其他网站很不一样,Google 的旗下有很多很服务,而且这些都是很多人每天必会用到的工具,例如:Google 翻译、Gmail、Google 文件、Google 地图、Google 学术、YouTube 等,所以说遭到封锁,对于很多人来说非常不便,如果你是一位商务人士更不用说,几乎不能工作。
那有什麽方法可以解决呢?最早可以通过修改电脑的host来访问谷歌,但由于谷歌的IP地址都被封锁得差不多了,所以目前只有通过VPN来访问谷歌了。以下我把步骤分成三个,你只需要一步一步跟着做,那就可以在中国国内访问谷歌了。
如何在中国访问Google谷歌的所有服务?
步骤一:找一个靠谱的机场VPN。
在网上找一个靠谱的机场VPN,并注册账号登录,可以查看梯子搭建整理的好用的翻墙机场梯子推荐VPN软件下载排行来选择合适的机场VPN。
步骤二:安装客户端到你的PC或你的手机上。
根据机场VPN网站文档相关说明,安装客户端即梯子工具到你的PC电脑或手机上。
步骤三:选择一个机场VPN服务器进行连接。
选择一个机场VPN服务器进行连接,尽量选择常用地区,如香港机场节点、日本机场节点、美国机场节点、新加坡机场节点等等,建议选择地理位置较近的VPN服务器,如香港和日本。
通过以上三个步骤,就可以成功在中国国内访问谷歌了。
解锁Google搜索
能否打开谷歌页面是判断翻墙成功与否的关键,就像在国内访问百度来判断是否成功联网一样,以下是常用的谷歌服务链接,可直接点击测试访问。
解锁YouTube油管
使用VPN便可以顺利访问YouTube油管视频。访问,但在某些国家,上传者会锁定部分国家无法访问某些页面。所以要特别注意选择VPN服务器,一般来说,日本VPN,韩国VPN,香港VPN很少会到这样的问题,而且访问这些地区的VPN服务器,中国大陆用户可以体验较低延迟低翻墙体验。
访问Google Play应用商店
Google Play 商店是安卓的官方应用商店,和iOS系统的App Store类似,不同于第三方应用市场,Google Play 商店的应用质量有保证。
推荐使用美国VPN服务器,可以解锁Play市场的全部区域。或者绑定美区Play商店支付方式,也可以将账号固定在美区而不用根据IP地址自动跳转。国产安卓手机可能需要安装一些谷歌Play安装器等软件才能顺利使用Google Play而不提示错误。
Google谷歌全球站点网址大全
| 谷歌网址 | 语种 | 国家 | 区域 |
|---|---|---|---|
| google.com.ua | 乌克兰语 | 乌克兰 | 欧洲 |
| google.com.uy | 西班牙语 | 乌拉圭 | 南美洲 |
| google.co.uz | 乌兹别克语 | 乌兹别克斯坦 | 亚洲 |
| google.es | 西班牙语 | 西班牙 | 欧洲 |
| google.gr | 希腊语 | 希腊 | 欧洲 |
| google.com.sg | 马来语 | 新加坡 | 亚洲 |
| google.co.nz | 英语 | 新西兰 | 大洋洲 |
| google.hu | 匈牙利语 | 匈牙利 | 欧洲 |
| google.com.jm | 英语 | 牙买加 | 北美洲 |
| google.am | 亚美尼亚语 | 亚美尼亚 | 亚洲 |
| google.co.il | 阿拉伯语 | 以色列 | 亚洲 |
| google.it | 意大利语 | 意大利 | 欧洲 |
| google.co.in | 英语 | 印度 | 亚洲 |
| google.co.id | 印尼语 | 印度尼西亚 | 亚洲 |
| google.co.uk | 英语 | 英国 | 欧洲 |
| google.jo | 阿拉伯语 | 约旦 | 亚洲 |
| google.com.vn | 越南语 | 越南 | 亚洲 |
| google.co.zm | 英语 | 赞比亚 | 非洲 |
| google.je | 英语 | 泽西 | 欧洲 |
| google.td | 阿拉伯语 | 乍得 | 非洲 |
| google.com.gi | 西班牙语 | 直布罗陀 | 欧洲 |
| google.cl | 西班牙语 | 智利 | 南美洲 |
| google.cf | 法语 | 中非 | 非洲 |
| google.cn | 汉语 | 中国 | 亚洲 |
| google.com.hk | 汉语 | 中国 | 亚洲 |
| google.com.tw | 汉语 | 中国 | 亚洲 |
| google.dz | 阿拉伯语 | 阿尔及利亚 | 非洲 |
| google.com.af | 波斯语 | 阿富汗 | 亚洲 |
| google.com.ar | 西班牙语 | 阿根廷 | 南美洲 |
| google.ae | 阿拉伯语 | 阿联酋 | 亚洲 |
| google.com.om | 阿拉伯语 | 阿曼 | 亚洲 |
| google.az | 阿塞拜疆语 | 阿塞拜疆 | 亚洲 |
| google.com.eg | 阿拉伯语 | 埃及 | 非洲 |
| google.com.et | 安哈拉语 | 埃塞俄比亚 | 非洲 |
| google.ie | 爱尔兰语 | 爱尔兰 | 欧洲 |
| google.ee | 爱沙尼亚语 | 爱沙尼亚 | 欧洲 |
| google.ad | 法语 | 安道尔 | 欧洲 |
| google.co.ao | 葡萄牙语 | 安哥拉 | 非洲 |
| google.at | 德语 | 奥地利 | 欧洲 |
| google.com.au | 英语 | 澳大利亚 | 大洋洲 |
| google.bs | 英语 | 巴哈马 | 北美洲 |
| google.com.pk | 乌尔都语 | 巴基斯坦 | 亚洲 |
| google.com.py | 西班牙语 | 巴拉圭 | 南美洲 |
| google.com.bh | 阿拉伯语 | 巴林 | 亚洲 |
| google.com.pa | 西班牙语 | 巴拿马 | 北美洲 |
| google.com.br | 葡萄牙语 | 巴西 | 南美洲 |
| google.by | 白俄罗斯语 | 白俄罗斯 | 欧洲 |
| google.bg | 保加利亚语 | 保加利亚 | 欧洲 |
| google.bj | 法语 | 贝宁 | 非洲 |
| google.be | 荷兰语 | 比利时 | 欧洲 |
| google.is | 英语 | 冰岛 | 欧洲 |
| google.ba | 塞尔维亚语 | 波黑 | 欧洲 |
| google.pl | 波兰语 | 波兰 | 欧洲 |
| google.com.bo | 西班牙语 | 玻利维亚 | 南美洲 |
| google.com.bz | 英语 | 伯利兹 | 北美洲 |
| google.co.bw | 茨瓦纳语 | 博茨瓦纳 | 非洲 |
| google.bf | 法语 | 布基纳法索 | 非洲 |
| google.bi | 布隆迪语 | 布隆迪 | 非洲 |
| google.dk | 丹麦语 | 丹麦 | 欧洲 |
| google.de | 德语 | 德国 | 欧洲 |
| google.tl | 葡萄牙语 | 东帝汶 | 亚洲 |
| google.tg | 法语 | 多哥 | 非洲 |
| google.com.do | 西班牙语 | 多米尼加 | 北美洲 |
| google.ru | 俄语 | 俄罗斯 | 欧洲 |
| google.com.ec | 西班牙语 | 厄瓜多尔 | 南美洲 |
| google.fr | 法语 | 法国 | 欧洲 |
| google.com.ph | 菲律宾语 | 菲律宾 | 亚洲 |
| google.com.fj | 印地语 | 斐济 | 大洋洲 |
| google.fi | 芬兰语 | 芬兰 | 欧洲 |
| google.gm | 英语 | 冈比亚 | 非洲 |
| google.cg | 法语 | 刚果(布) | 非洲 |
| google.cd | 法语 | 刚果(金) | 非洲 |
| google.com.co | 西班牙语 | 哥伦比亚 | 南美洲 |
| google.co.cr | 西班牙语 | 哥斯达黎加 | 北美洲 |
| google.gl | 格陵兰语 | 格陵兰 | 北美洲 |
| google.gg | 英语 | 根西 | 欧洲 |
| google.com.cu | 西班牙语 | 古巴 | 北美洲 |
| google.gy | 英语 | 圭亚那 | 南美洲 |
| google.kz | 哈萨克语 | 哈萨克斯坦 | 亚洲 |
| google.ht | 法语 | 海地 | 北美洲 |
| google.co.kr | 韩语 | 韩国 | 亚洲 |
| google.nl | 荷兰语 | 荷兰 | 欧洲 |
| google.me | 黑山语 | 黑山 | 欧洲 |
| google.hn | 西班牙语 | 洪都拉斯 | 北美洲 |
| google.ki | 吉尔伯特语 | 基里巴斯 | 大洋洲 |
| google.dj | 阿拉伯语 | 吉布提 | 非洲 |
| google.kg | 吉尔吉斯语 | 吉尔吉斯斯坦 | 亚洲 |
| google.com.gh | 英语 | 加纳 | 非洲 |
| google.ga | 法语 | 加蓬 | 非洲 |
| google.com.kh | 高棉语 | 柬埔寨 | 亚洲 |
| google.cz | 捷克语 | 捷克 | 欧洲 |
| google.co.zw | 英语 | 津巴布韦 | 非洲 |
| google.cm | 法语 | 喀麦隆 | 非洲 |
| google.ci | 法语 | 科特迪瓦 | 非洲 |
| google.com.kw | 阿拉伯语 | 科威特 | 亚洲 |
| google.hr | 克罗地亚语 | 克罗地亚 | 欧洲 |
| google.co.ke | 英语 | 肯尼亚 | 非洲 |
| google.co.ck | 毛利语 | 库克群岛 | 大洋洲 |
| google.lv | 拉脱维亚语 | 拉脱维亚 | 欧洲 |
| google.co.ls | 莱索托语 | 莱索托 | 非洲 |
| google.la | 老挝语 | 老挝 | 亚洲 |
| google.com.lb | 阿拉伯语 | 黎巴嫩 | 亚洲 |
| google.lt | 立陶宛语 | 立陶宛 | 欧洲 |
| google.com.ly | 阿拉伯语 | 利比亚 | 非洲 |
| google.li | 德语 | 列支敦士登 | 欧洲 |
| google.lu | 德语 | 卢森堡 | 欧洲 |
| google.rw | 卢旺达语 | 卢旺达 | 非洲 |
| google.ro | 罗马尼亚语 | 罗马尼亚 | 欧洲 |
| google.mg | 马尔加什语 | 马达加斯加 | 非洲 |
| google.im | 马恩语 | 马恩 | 欧洲 |
| google.mv | 马尔代夫语 | 马尔代夫 | 亚洲 |
| google.com.mt | 马耳他语 | 马耳他 | 欧洲 |
| google.mw | 契瓦语 | 马拉维 | 非洲 |
| google.com.my | 马来语 | 马来西亚 | 亚洲 |
| google.ml | 法语 | 马里 | 非洲 |
| google.mk | 马其顿语 | 马其顿 | 欧洲 |
| google.mu | 英语 | 毛里求斯 | 非洲 |
| google.com | 英语 | 美国 | 北美洲 |
| google.as | 萨摩亚语 | 美属萨摩亚 | 大洋洲 |
| google.mn | 蒙古语 | 蒙古 | 亚洲 |
| google.com.bd | 英语 | 孟加拉国 | 亚洲 |
| google.com.pe | 西班牙语 | 秘鲁 | 南美洲 |
| google.fm | 英语 | 密克罗尼西亚 | 大洋洲 |
| google.md | 摩尔多瓦语 | 摩尔多瓦 | 欧洲 |
| google.co.ma | 阿拉伯语 | 摩洛哥 | 非洲 |
| google.co.mz | 葡萄牙语 | 莫桑比克 | 非洲 |
| google.com.mx | 西班牙语 | 墨西哥 | 北美洲 |
| google.com.na | 南非荷兰语 | 纳米比亚 | 非洲 |
| google.co.za | 南非语 | 南非 | 非洲 |
| google.nr | 瑙鲁语 | 瑙鲁 | 大洋洲 |
| google.com.ni | 西班牙语 | 尼加拉瓜 | 北美洲 |
| google.com.np | 尼泊尔语 | 尼泊尔 | 亚洲 |
| google.ne | 法语 | 尼日尔 | 非洲 |
| google.com.ng | 英语 | 尼日利亚 | 非洲 |
| google.nu | 纽埃语 | 纽埃 | 大洋洲 |
| google.no | 挪威语 | 挪威 | 欧洲 |
| google.com.nf | 英语 | 诺福克岛 | 大洋洲 |
| google.pt | 葡萄牙语 | 葡萄牙 | 欧洲 |
| google.co.jp | 日语 | 日本 | 亚洲 |
| google.se | 瑞典语 | 瑞典 | 欧洲 |
| google.ch | 德语 | 瑞士 | 欧洲 |
| google.com.sv | 西班牙语 | 萨尔瓦多 | 北美洲 |
| google.ws | 英语 | 萨摩亚 | 大洋洲 |
| google.rs | 塞尔维亚语 | 塞尔维亚 | 欧洲 |
| google.com.sl | 英语 | 塞拉利昂 | 非洲 |
| google.sn | 法语 | 塞内加尔 | 非洲 |
| google.sc | 英语 | 塞舌尔 | 非洲 |
| google.com.sa | 阿拉伯语 | 沙特阿拉伯 | 亚洲 |
| google.sh | 英语 | 圣赫勒拿 | 非洲 |
| google.sm | 意大利语 | 圣马力诺 | 欧洲 |
| google.lk | 僧伽罗语 | 斯里兰卡 | 亚洲 |
| google.sk | 斯洛伐克语 | 斯洛伐克 | 欧洲 |
| google.si | 斯洛文尼亚语 | 斯洛文尼亚 | 欧洲 |
| google.com.sb | 洋泾浜语 | 所罗门群岛 | 大洋洲 |
| google.com.tj | 塔吉克语 | 塔吉克斯坦 | 亚洲 |
| google.co.th | 泰语 | 泰国 | 亚洲 |
| google.co.tz | 英语 | 坦桑尼亚 | 非洲 |
| google.to | 英语 | 汤加 | 大洋洲 |
| google.tt | 英语 | 特立尼达和多巴哥 | 北美洲 |
| google.com.tr | 土耳其语 | 土耳其 | 亚洲 |
| google.tm | 土库曼语 | 土库曼斯坦 | 亚洲 |
| google.tk | 英语 | 托克劳 | 大洋洲 |
| google.com.gt | 西班牙语 | 危地马拉 | 北美洲 |
| google.co.ve | 西班牙语 | 委内瑞拉 | 南美洲 |
| google.com.bn | 马来语 | 文莱 | 亚洲 |
| google.co.ug | 英语 | 乌干达 | 非洲 |
结论
Google目前是全球最受欢迎的搜索引擎,不论是日常搜索还是查询论文等等,特别是需要使用英文进行检索的情况。
我们依赖一个更佳高效、开放的互联网体验,来完成学业或满足工作需求,所以有机会翻墙出来记得多准备几个机场备用。
可以访问梯子搭建整理的好用的翻墙机场梯子推荐VPN软件下载排行来选择合适的机场VPN。

